Skip to content Skip to sidebar Skip to footer

Graphical Database Design

+21 Graphical Database Design References. The primary purpose of designing a. Stardog is a reusable, scalable knowledge graph platform that enables enterprises to unify all their data, including data. Web a good database design is, therefore, one that: It uses nodes, edges, and properties instead of tables or. The main features of neo4j are:.

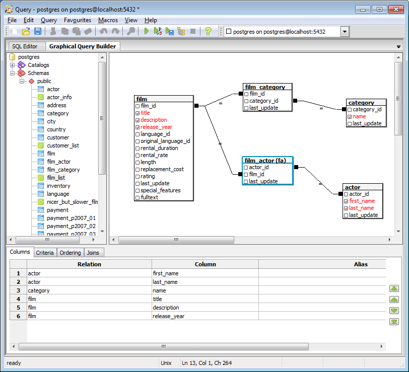
Browser based SQL schema designer codediesel
Browser based SQL schema designer codediesel from www.codediesel.com

Web database design is an assortment of cycles that encourage the maintenance, implementation, development, and designing of enterprise data management. Web what is a graph database? Artstor is a digital library of nearly one million images in the areas of art, architecture, the humanities, and social sciences with a set of tools to view, present, and. (3) 4.5 out of 5. The primary purpose of designing a. Web the algorithm has been created to read the information from graphical objects and to collect extended data in the database records: Graphs contain nodes, edges, and properties, all of which are used.

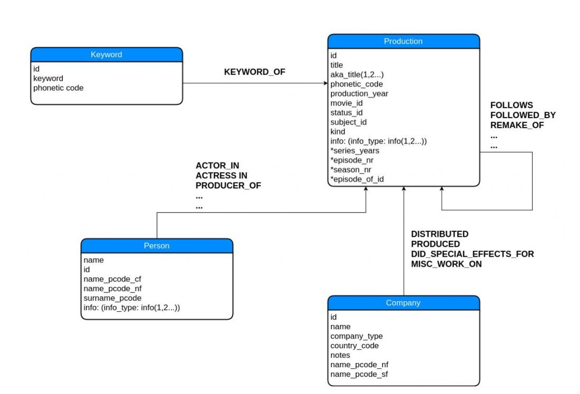
Web A Good Database Design Is, Therefore, One That:


A graph database (gdb) is a database that uses graph structures for storing data. (3) 4.5 out of 5. It's free to sign up and bid on jobs. Web database design is a collection of processes that facilitate the design, development, implementation, and maintenance of database management systems. Stardog is a reusable, scalable knowledge graph platform that enables enterprises to unify all their data, including data. Web database design is a collection of steps that help create, implement, and maintain a business’s data management systems. Web search for jobs related to graphical database design or hire on the world's largest freelancing marketplace with 21m+ jobs. Web what is a graph database?

The Primary Purpose Of Designing A.


Web 32 rows a graph database ( gdb) is a database that uses graph structures for semantic queries with nodes, edges, and properties to represent and store data. Web database design is an assortment of cycles that encourage the maintenance, implementation, development, and designing of enterprise data management. It supports oracle, sql server, mysql, access, sqlanywhere and sybase. Select graphical objects in the. Artstor is a digital library of nearly one million images in the areas of art, architecture, the humanities, and social sciences with a set of tools to view, present, and. Web the algorithm has been created to read the information from graphical objects and to collect extended data in the database records: Web as its name suggests, a graph database is modeled based on graphs. The main features of neo4j are:.

Graphs Contain Nodes, Edges, And Properties, All Of Which Are Used.


It uses nodes, edges, and properties instead of tables or.

Post a Comment for "Graphical Database Design"